Mytabor писал(а):Источник цитаты P.S. Хотел фото состояния щитов добавить, но размер большеват, не лезут ))).
)
)
)
)
ПАВ писал(а):Источник цитаты нормальных УЗИП, хотя я с ними не согласен
Mytabor писал(а):Источник цитаты надо понять, как решать проблему
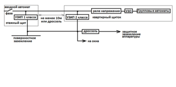
elalex писал(а):Источник цитаты 7.Если Вы живете на верхнем этаже и у Вас металлопластиковые окна, заземлите и их - возможен прямой удар молнии и по ним.
elalex писал(а):Источник цитаты А весь остальной мир - согласен
ПАВ писал(а):Источник цитаты Как ЭТО вы себе представляете?
ПАВ писал(а):Источник цитаты к каждому окну тащить проводник?
ПАВ писал(а):Источник цитаты Тогда и газовую трубу на внешней стене дома тоже землить?
ПАВ писал(а):Источник цитаты А если я- часть этого мира, то как быть?
ПАВ писал(а):Источник цитаты с такими же деталями
ПАВ писал(а):Источник цитаты Чем лучше то изделие, если оно- однократное?
Mytabor писал(а):Источник цитаты в комментариях на сайте писали про обрыв нуля (к примеру) и тогда все соседние дома и соседи "прилетят" на мою "землю".
Mytabor писал(а):Источник цитаты можно и общее заземление вкопать
Mytabor писал(а):Источник цитаты Старый молниеотвод если и был, то уже не рабочий точно
Mytabor писал(а):Источник цитаты возможно ли использовать металлическую пожарную лестницу
Mytabor писал(а):Источник цитаты газовые трубы огромных диамеров идут внутри квартир.
Mytabor писал(а):Источник цитаты соседи интересуются электробезопасностью
Mytabor писал(а):Источник цитаты По внешней стене катанку?
Вернуться в «Заземление и молниезащита»
Сейчас этот форум просматривают: нет зарегистрированных пользователей и 9 гостей