Выбор марки и сечения кабеля для мастерской

Расчет и выбор сечения жил проводов и кабелей, их марки и заявленные характеристики, способы прокладки, соединения, маркировка и т.п.
Аватара пользователя
vahahanter
Сообщения: 10
Зарегистрирован: 31 авг 2016, 22:04
Репутация: 0
Контактная информация:

Выбор марки и сечения кабеля для мастерской

Сообщение vahahanter » 31 авг 2016, 22:37

Уважаемые гуру форума подскажите какой провод нужно протянуть от точки а до точки б на 220 в на расстояние 130 метров с потребителями: 1 компрессор Электропитание 220В 50Гц Мощность 2,2 кВт , 2 инфракрасный обогреватель Мощность нагрева 1,5 кВт Напряжение 220-230в Ток 6,9 А , 3 тен электрический 5 кВт для нагрева и поддержания температуры воды объемом 1 м3 вентилятор вытяжной Напряжение: 230 В
Мощность: 600 Вт Сила тока: 2,73 А Конденсатор: 8 mF Скорость: 2700 rpm , 4 циркуляционный насос ДВИГАТЕЛЬ 46,67,100 Вт 220В и мелкие потребители такие как полировальные и шлиф машинки , дрель , болгарка кратковременно подключаемые и освещение 8- 10 люминесцентных ламп . И какую проводку проложить к каждому потребителю. Тен и насос стоят на одном объекте :help: :help: :help: :help: :help:
Реклама
Аватара пользователя
vahahanter
Сообщения: 10
Зарегистрирован: 31 авг 2016, 22:04
Репутация: 0
Контактная информация:

проводка для мини мастерской

Сообщение vahahanter » 31 авг 2016, 22:48

Да чуть не забыл внутри мастерской будет стоять распределительный щиток с пакетниками на каждый потребитель т.е отдельно на каждую розетку , выключатель и какие пакетники нужны?
Аватара пользователя
Восток
Сообщения: 850
Зарегистрирован: 30 янв 2016, 18:07
Репутация: 429
Контактная информация:

проводка для мини мастерской

Сообщение Восток » 31 авг 2016, 22:54

От точки А до точки Б при расстоянии между ними 100 м и нагрузке 10 кВт для 220 В нужен кабель сечением 35 по алюминию, или сечением 25 по меди.

vahahanter писал(а):Источник цитаты Да чуть не забыл внутри мастерской будет стоять распределительный щиток с пакетниками на каждый потребитель


Не пакетники а автоматы, и их нужно брать по номиналу нагрузки.
+ Повторное заземление на вводе .
Аватара пользователя
vahahanter
Сообщения: 10
Зарегистрирован: 31 авг 2016, 22:04
Репутация: 0
Контактная информация:

проводка для мини мастерской

Сообщение vahahanter » 31 авг 2016, 23:16

Уважаемый Восток т.к. я далек от электричества напишите пожалуйста какие провода рекомендуете по названиям по всем потребителям , земля на воде обязательна там будут установлены ОЗУ или как правильно терморегулятор и автоматы на тен , на насос и общий на весь объект
Аватара пользователя
Восток
Сообщения: 850
Зарегистрирован: 30 янв 2016, 18:07
Репутация: 429
Контактная информация:

проводка для мини мастерской

Сообщение Восток » 01 сен 2016, 00:01

Если будите вести трассу воздушкой по опорам то СИП 1 1*25+1*25
Если кабелем в земле то АВБбШв
Аватара пользователя
elalex
Сообщения: 7423
Зарегистрирован: 21 июл 2015, 08:08
Репутация: 591
Откуда: [email protected]
Контактная информация:

Выбор марки и сечения кабеля для мастерской

Сообщение elalex » 01 сен 2016, 05:59

vahahanter, у Вас достаточно серьезный энергетический объект вдалеке от источника питания. Мне кажется, дилетанту делать питание таких объектов по подсказкам из Интернета - несерьезно. В истории сайта и форума были случаи, когда дилетанты пытались распределить 1000кВт. Думаю, в таких случаях почитать Интернет полезно, но на месте нужно иметь грамотного и ответственного специалиста - скорее всего не простого электрика.
Конечно, можно поговорить про организационные (кто Вы на объекте, кто собственник точки питания, что с техусловиями, какие Ваши финансовые возможности) и технические (схема питания, возможность достать нужные материалы) проблемы. Если посчитаете нужным, разговор можно продолжить.
Одиночный свободный электрик
Опыт ремонтов квартир 20лет
Высшее электрическое образование
Бывший инженер-электрик
Пенсионер
64 года
Пишу для владельцев частного жилья
Запасной E–mail для россиян: [email protected]
Аватара пользователя
vahahanter
Сообщения: 10
Зарегистрирован: 31 авг 2016, 22:04
Репутация: 0
Контактная информация:

Выбор марки и сечения кабеля для мастерской

Сообщение vahahanter » 01 сен 2016, 11:38

elalex, я являюсь и хозяином объекта и точки питания , тех условия как у всех безопасность превыше всего. финансы есть в трафике средний эконом , по материалам есть магазины .
Аватара пользователя
elalex
Сообщения: 7423
Зарегистрирован: 21 июл 2015, 08:08
Репутация: 591
Откуда: [email protected]
Контактная информация:

Выбор марки и сечения кабеля для мастерской

Сообщение elalex » 01 сен 2016, 12:06

vahahanter, тогда можно продолжить, насколько у Вас хватит понимания и терпения.
Организационные проблемы.
1.Насколько долго будет существовать линия питания?
2.По какой территории будет проходить линия? Если по чужой, потребуется проект, а не наши советы.
Технические проблемы.
1.Технические условия - это документ, где указывается Ваша максимально допустимая потребляемая мощность. Что написано у Вас?
2.Какую максимальную мощность будет потреблять ваша мастерская? Прикиньте, что в мастерской может работать одновременно и долго (1 час и больше)?
3.Нужно выяснить электрические возможности точки А - какие ее параметры: Какие материал, сечение и сопротивление линии от нее до ТП? Материал и сечение узнать будет проблематично (если вообще возможно), а вот сопротивление можно будет измерить самому. Вы готовы?
4.Какие требования к напряжению у оборудования Вашей мастерской?
Одиночный свободный электрик
Опыт ремонтов квартир 20лет
Высшее электрическое образование
Бывший инженер-электрик
Пенсионер
64 года
Пишу для владельцев частного жилья
Запасной E–mail для россиян: [email protected]
Аватара пользователя
vahahanter
Сообщения: 10
Зарегистрирован: 31 авг 2016, 22:04
Репутация: 0
Контактная информация:

Выбор марки и сечения кабеля для мастерской

Сообщение vahahanter » 01 сен 2016, 12:31

elalex, Начну от последнего 4. все оборудование на 220в
3. квартира питание то счетчика 6метров провод ввг 2*2,5 подводящую линию к ТП надо новую под данные потребители с небольшим запасом
2 . тен 5 кВт + насос водяной + освещение 8-10 ламп люминесцентных + музыкальный центр +система видео наблюдения + кратковременное включение либо шлиф машинки либо инфракрасника либо компрессора и вентилятор вытяжной .
1. ?

питание по воздуху постоянно на долго , проект не нужен .
Аватара пользователя
elalex
Сообщения: 7423
Зарегистрирован: 21 июл 2015, 08:08
Репутация: 591
Откуда: [email protected]
Контактная информация:

Выбор марки и сечения кабеля для мастерской

Сообщение elalex » 01 сен 2016, 12:59

vahahanter писал(а):Источник цитаты все оборудование на 220в

У электриков есть понятие допустимые отклонения питающего напряжения для каждого электроприемника. Скажем, по стандарту - это +-10%, но у телевизоров и другой электроники это может быть гораздо шире: от 140В до 250В. У моторов при пуске не ниже 85% номинального.


vahahanter писал(а):Источник цитаты квартира питание то счетчика 6метров провод ввг 2*2,5 подводящую линию к ТП надо новую под данные потребители с небольшим запасом

Что-то все смешано у Вас в кучу.
1.Вы собираетесь питать мастерскую от квартиры?
2.Кабель ВВГ 2х2,5 пропускает не более 5кВт.
3.Что за новая линия с ТП?
4.Мощности поскладывайте сами, достаточно лишь самые большие.


vahahanter писал(а):Источник цитаты по воздуху

Как предполагаете?


Впечатление, что Вы хотите запитать большого потребителя, от маломощного источника, далеко, самодельной незаконной линией.
Тяжелый случай.
Одиночный свободный электрик
Опыт ремонтов квартир 20лет
Высшее электрическое образование
Бывший инженер-электрик
Пенсионер
64 года
Пишу для владельцев частного жилья
Запасной E–mail для россиян: [email protected]
Аватара пользователя
vahahanter
Сообщения: 10
Зарегистрирован: 31 авг 2016, 22:04
Репутация: 0
Контактная информация:

Выбор марки и сечения кабеля для мастерской

Сообщение vahahanter » 01 сен 2016, 13:08

линия законна между объектами есть 3 столба электрических. Кабель ВВг 2-2,5 проходит внутри помещения от счетчика до выхода на улицу
провод надо новый нужно от дома (квартиры) до мастерской по воздуху через столбы
Аватара пользователя
elalex
Сообщения: 7423
Зарегистрирован: 21 июл 2015, 08:08
Репутация: 591
Откуда: [email protected]
Контактная информация:

Выбор марки и сечения кабеля для мастерской

Сообщение elalex » 01 сен 2016, 13:28

vahahanter писал(а):Источник цитаты внутри помещения от счетчика

1.Какая линия до счетчика?
2.Какой счетчик?
3.Какую мощность потребляет квартира?
Одиночный свободный электрик
Опыт ремонтов квартир 20лет
Высшее электрическое образование
Бывший инженер-электрик
Пенсионер
64 года
Пишу для владельцев частного жилья
Запасной E–mail для россиян: [email protected]
Аватара пользователя
vahahanter
Сообщения: 10
Зарегистрирован: 31 авг 2016, 22:04
Репутация: 0
Контактная информация:

Выбор марки и сечения кабеля для мастерской

Сообщение vahahanter » 01 сен 2016, 15:19

1. Неизвестно
2. однофазный
3. 2компа , телек ,,холодильник+ свет
Аватара пользователя
elalex
Сообщения: 7423
Зарегистрирован: 21 июл 2015, 08:08
Репутация: 591
Откуда: [email protected]
Контактная информация:

Выбор марки и сечения кабеля для мастерской

Сообщение elalex » 01 сен 2016, 15:28

vahahanter писал(а):Источник цитаты 1. Неизвестно

Соответственно неизвестно, можно ли запитать мастерскую от квартиры.


vahahanter писал(а):Источник цитаты 2. однофазный

На какой ток?


vahahanter писал(а):Источник цитаты 3. 2компа , телек ,,холодильник+ свет

Это немного - значит, хорошо. А бойлер, масляные радиаторы, стиралка, микроволновка?
Одиночный свободный электрик
Опыт ремонтов квартир 20лет
Высшее электрическое образование
Бывший инженер-электрик
Пенсионер
64 года
Пишу для владельцев частного жилья
Запасной E–mail для россиян: [email protected]
Аватара пользователя
vahahanter
Сообщения: 10
Зарегистрирован: 31 авг 2016, 22:04
Репутация: 0
Контактная информация:

Выбор марки и сечения кабеля для мастерской

Сообщение vahahanter » 01 сен 2016, 15:40

стиралка микронка чайник все кратковременно
счетчик 5-60 ампер
проводка от входа в дом до счетчика приблизительно 3,5 -4,5 мм один провод
Аватара пользователя
elalex
Сообщения: 7423
Зарегистрирован: 21 июл 2015, 08:08
Репутация: 591
Откуда: [email protected]
Контактная информация:

Выбор марки и сечения кабеля для мастерской

Сообщение elalex » 01 сен 2016, 16:15

vahahanter писал(а):Источник цитаты стиралка

Она кратковременно только крутит, а греет сколько? Я считаю 2кВт долго.


vahahanter писал(а):Источник цитаты 3,5 -4,5 мм

Нужно приложить линейку к оголенной от изоляции и отключенной жиле, и померять диаметр в миллиметрах. Если жилу отключить нельзя, то пластмассовую или бумажную линейку.
Одиночный свободный электрик
Опыт ремонтов квартир 20лет
Высшее электрическое образование
Бывший инженер-электрик
Пенсионер
64 года
Пишу для владельцев частного жилья
Запасной E–mail для россиян: [email protected]
Аватара пользователя
vahahanter
Сообщения: 10
Зарегистрирован: 31 авг 2016, 22:04
Репутация: 0
Контактная информация:

Выбор марки и сечения кабеля для мастерской

Сообщение vahahanter » 01 сен 2016, 16:55

сколько греет стиралка у холостяка жила 4 мм еще совковых времен люминь
Аватара пользователя
elalex
Сообщения: 7423
Зарегистрирован: 21 июл 2015, 08:08
Репутация: 591
Откуда: [email protected]
Контактная информация:

Выбор марки и сечения кабеля для мастерской

Сообщение elalex » 01 сен 2016, 20:52

vahahanter писал(а):Источник цитаты сколько греет стиралка

Считаю - долго 2кВт.


vahahanter писал(а):Источник цитаты жила 4 мм

Может, 3,6мм? Это сечение 10кв.мм, может передать 8кВт, вводной автомат на лестнице должен быть 32А с защитной харакеристикой D. Если в квартире не будет работать что-то мощное, то все 8кВт можно передать в мастерскую.
Если считать допустимым падение напряжения на линии мастерской 10% при мощности 8кВт и токе 40А, то:
- падение напряжения 10% от 230В = 23В
- суммарное сопротивление фазного и нулевого проводов 23/40=0,575 Ом
- сечение проводов должно быть 0,027*260/0,575=12кв.мм. Ближайшее большее 16кв.мм. Провод СИП-2А минимального сечения 2х16 стоит около 40 руб/м х 130м=5200 руб.
Продолжать?
Одиночный свободный электрик
Опыт ремонтов квартир 20лет
Высшее электрическое образование
Бывший инженер-электрик
Пенсионер
64 года
Пишу для владельцев частного жилья
Запасной E–mail для россиян: [email protected]
Аватара пользователя
vahahanter
Сообщения: 10
Зарегистрирован: 31 авг 2016, 22:04
Репутация: 0
Контактная информация:

Выбор марки и сечения кабеля для мастерской

Сообщение vahahanter » 01 сен 2016, 21:18

ДА ДА ДАДАДА :wink: желательно объяснить мне какие провода должны питать каждый потребитель Пожалуйста
Аватара пользователя
elalex
Сообщения: 7423
Зарегистрирован: 21 июл 2015, 08:08
Репутация: 591
Откуда: [email protected]
Контактная информация:

Выбор марки и сечения кабеля для мастерской

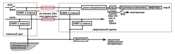
Сообщение elalex » 02 сен 2016, 04:24

vahahanter писал(а):Источник цитаты объяснить

1.Для полной защиты нужно будет кое-что переделать в этажном щите и щитке квартиры.
Сделайте их фото и нарисуйте план квартиры, хотя бы и в Paint.
2.То же и мастерской, с расстановкой оборудования. Там нужно будет забить заземление - достаточно и штыря диаметром побольше (12-16мм) и длиной 1-2м (нижний конец заточить). Место заземления желательно подальше от тех мест, где ходят люди. Конструкция - Вложение. Места соединения медных жил с заземлителем смазать и обмотать долгоживущей пленкой.
Внутри мастерской перейти от 2х6 к сечению 1,5кв.мм.
Очень желательно измерить сопротивление заземления.
3.Общая схема питания квартиры и мастерской может быть примерно так (Вложение). УЗИП стоит ставить, если они в сумме стОят меньше 5% электроаппаратуры.
Вложения
Заземление ТТ.png
Схема питания квартиры и мастерской.png
Одиночный свободный электрик
Опыт ремонтов квартир 20лет
Высшее электрическое образование
Бывший инженер-электрик
Пенсионер
64 года
Пишу для владельцев частного жилья
Запасной E–mail для россиян: [email protected]


  • Реклама

Вернуться в «Провода и кабели»

Кто сейчас на конференции

Сейчас этот форум просматривают: нет зарегистрированных пользователей и 15 гостей